Благодарность:
Обработка выполнена на основе обработки от пользователя под ником "Александр Кораблев" версии 8.3.2.24.
Единственное где нашел совпадения с интерфейсной части, сей обработки "8.3.2.24", среди "Все консоли запросов для 1С".
Тестирование выполнялось на версии 1С:
8.3.18.1741
8.3.23.1865
8.3.24.1586
Проверено на следующих конфигурациях и релизах:
- Бухгалтерия предприятия, редакция 3.0, релизы 3.0.182.33
- Зарплата и управление персоналом КОРП, редакция 3.1, релизы 3.1.35.14
Вступайте в нашу телеграмм-группу Инфостарт









" на панели копирует все параметры.
" в контекстом меню копируют выделенные параметры.
" параметры на панели, то параметры добавятся как новые или одноименные заменятся.
" и вставить "
" один параметр, то вам будет предложено просто заменить значение выбранного параметра на новое.

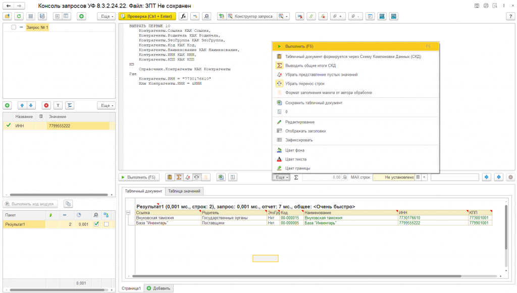
' - "Выгрузить в ТЗ", при открытии '
' открывается диалог редактирования таблицы значения.
' (скопировать таблицу значений в буфер обмена)
' можно указать лимит выводимых строк при просмотре.
' - Флажок, при установки которого Сохраняется результат запроса в пакете, для дальнейшей обработки, по пункту № 1 (сохраняется в виде Таблицы значения)
" копируется в буфер формы результат таблицы значения.
". (только в переделе формы)
' - выполняет запрос.
' - позволяет формировать табличный документ через СКД (доступна только на последних платформах
' - работает только в СКД и позволяет при формировании печатной формы добавлять Итоговую строку.
' - убирает с печатной формы представления пустых значений. К примеру если число имеет значение ноль, то ячейка не заполнится.
' - убирает переносы строк в ячейках, строки имеют фиксированную высоту. Уменьшает длину текстовых полей и ссылок.
' - формат заполнения макета от автора, оставил для сравнения и наглядности.
"