Упреждающее обновление (так как опубликовано в ноябре 2025 до момента официального принятия законопроекта) для конфигурации Комплексная автоматизация 1.1 (начиная с КА 1.1.100) с 2026 года для возможности использования ставок НДС 22 (122) % в документах и печатных формах документов (УПД, Счет на оплату, Счет-фактура, УКД и др., поддерживающие работу со встроенными ставками НДС).
Почему "упреждающее"? С одной стороны еще закон не принят и не утвержден - ДА! НО!... Законодательная инициатива официально поступила на рассмотрение в чтениях. У нее есть экномическое обоснование со стороны Министерства финансов. А так же 1С запустило практически сразу после новости курсы, связанные с изменениями по причине появления ставки 22%. Поэтому факт - новая ставка 22% появится!
Дополнительное этому утверждению свидетельство - как написано на сайте buh.ru с релиза 3.0.186 конфигурации Бухгалтерия предприятия ставка уже добавлена разработчиками. 1С твердо уверена, что ставке быть. Поэтому и мы поспешим заранее разместить обновление для КА 1.1.
ВНИМАНИЕ: данное решение не является полноценным обновлением (затрагивает большинство механизмов учета НДС в базе, но все), но предназначено для того, чтобы оперативно добавить новую ставку НДС 22% (а так же ранее возникшие в 2025 году 5% и 7%) в Вашу конфигурацию для возможности беспрерывного продолжения учета.
Данная обработка является продолжением ранее опубликованной здесь: КА 1.1: НДС 5% 7% с УСН с начала 2025 года (обновление), поэтому так же содержит ранее появившиеся ставки НДС 2025 года - 5 и 7%.

КА 1.1: НДС 5% 7% с УСН с начала 2025 года (обновление)
Ниже, после основоно описания, приведена подробная инструкция того, как внести изменения в Вашу конфигурацию по данным скачанного файла.
Описание функционала обновления:
После добавления функционала обновления конфигурации в Вашу базу появится возможность выбирать значения ставок НДС 22%, 5% и 7% (если ранее обновление со ставками от 2025 года не устанавливали в базу) в номенклатуре и табличных частях документов (в частности, например в документах вида "Поступление/Реализация товаров и услуг", "Заказ покупателя/поставщику"). На текущий момент обновление не распространяется для документа "Чек ККМ" и отправки данных на ККМ. В документ "Оплата от покупателя платежной картой" ставка подставляется по данным настройки пользователя (в настройках пользователя так же можно выбрать новые ставки НДС).

Рис. 1. Добавленная ставка НДС 22% доступна в списке ставок после обновления.
Соответственно поддерживается расчет/пересчет в документах с учетом появления значения новой ставки НДС с 2026 года в базе после обновления.

Рис. 2. Доступность ставки НДС 22% после обновления в формах документов.
В результате обновления так же поддерживается вывод сумм и новых ставок НДС в печатных формах документов, поддерживающих работу со ставками НДС. Наприме в универсальном передаточном документе (УПД).

Рис. 3. Пример сформированной печатной формы УПД в КА со ставкой 22%.
В данном обновлении доработана возможность указания действия ставки НДС по организациям, чтобы вручную не приходилось указывать ставку НДС в документах (например поступлениях, если ставки НДС в номенклатуре не всегда корректные). Для этого в форме элемента справочника "Организации" необходимо с помощью меню "Перейти" открыть список "Учетная политика с 2026 (ставки НДС)" (если ранее использовали вышеуказанное обновление, то настройка называлась "Учетная политика УСН с 2025 (ставки НДС)", но будет переименована с учетом изменений 2026 года). Таким образом можно указать, с какой даты какая ставка действует для данной организации. И по дате документа будет устанавливаться автоматически.

Рис. 4. Переход к настройке для указания заполнения ставки НДС в документах по умолчанию.
Текущая доработка так же обеспечивает заполнение "Книги покупок", "Книги продаж" с новыми ставками НДС.
Как внести изменения в Вашу конфигурацию по данным скачанного файла
Перед началом создайте архивную копию базы, если Вы планируете сразу вносить изменения в рабочую базу.
Далее следуйте нескольким простым действиям, описанным ниже в текстовой инструкции с изображениями или руководствуюясь приведенным видео-руководством, чтобы с помощью скачанной конфигурации перенести доработки в Вашу базу в течение десятка минут.
Запускаем базу в режиме "Конфигуратор".
Если у Вас ранее не было совершенно доработок, то Вам необходимо включить возможность добавления/изменения конфигурации. Как это сделать - отдельно описано по ссылке "Как включить возможность изменения конфигурации 1С 8"
В меню "Конфигурация" выбираем пункт "Сравнить, объединить с конфигурацией из файла..."

... И указываем полученный файл в открывшемся диалоге, окне с заголовком "Выберите файл конфигурации".

В результате недолгого ожидания откроется окно "Сравнение, объединение ....".
Сразу же снимаем самый верхний флажок, чтобы все флажки структуры так же были сняты.

Далее разворачиваем ветку "Общие" - "Общие модули".
Находим общий модуль под названием "ОбработкаТабличныхЧастей". Для "Режима объединения и порядка..." указываем "Объединить с приоритетом основной кофнигурации" и нажимаем "шестеренку" слева от значения режима объединения. Откроется окно "Настройка объединения модулей". В открывшемся окне для процедуры с названием "ЗаполнитьСтавкуНДСТабЧасти" выбираем "режим объединения" - "Взять из файла". После этих действий нажимаем кнопку "ОК" окна "Настройка объединения модулей".

Переходим к следующиему общему модулю под назваинем "УчетНДС". Сценарий действий повторяется как и описано выше для модуля. Но, для избежания ошибок, еще раз пропишем. Для "Режима объединения и порядка..." модуля "УчетНДС" указываем "Объединить с приоритетом основной кофнигурации" и нажимаем "шестеренку" слева от значения режима объединения. Откроется окно "Настройка объединения модулей". В открывшемся окне для процедуры с названием "ПолучитьСтавкуНДС" выбираем "режим объединения" - "Взять из файла". После этих действий нажимаем кнопку "ОК" окна "Настройка объединения модулей".

Далее остается в колонке "Основная конфигурация" установить флажок для строки с названием общего модуля "Учетная политикаУСН_2025_НДС" колонки "Файл".
А так же для объектов:
Перечисления: "СтавкиНДС":
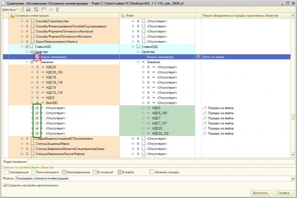
- Флажок "Модуль менеджера" в "Свойства"
- Флажки значений: "НДС22", "НДС22_122" и "НДС5", ""НДС5"_105" и "НДС7", "НДС7_107", если они ранее не были установлены в базу.

Так же для объекта Регистры сведений: "УчетнаяПолитикаУСН2025

После этого нажимаем кнопку "Выполнить" в нижней правой части формы "Сравнение, объединение...".
Откроется промежуточное окно-диалог "Настройка объединения конфигураций" . Можно "Сохранить", а можно просто нажать "Отмена". Процесс при нажатие на "Отмена" не остановится.

После того, как нажали на предудущем шаге "Сохранить" или "Отменить" по прошествии некоторого времени возникнет сообщение о том, что "Объединение конфигурации завершено".

Останется только сохранить изменения по кнопке командной панели конфигуратора или по нажатью клавиши F5 клавиатуры.

После сохранения изменений остается последнее, если в базе есть пользователи с неполнвми правами. Для роли "Пользователь" на вкладке "Права" для регистра сведений "УчетнаяПолитикаУСН2025" добавить "Права": "Чтение" и "Просмотр".

На этом процесс завершен.
Проверено на следующих конфигурациях и релизах:
- Комплексная автоматизация, редакция 1.1, релизы 1.1.115.1, 1.1.100.1
Вступайте в нашу телеграмм-группу Инфостарт