Несмотря на то, что поддержка Ут 10.3 закончилась еще в апреле 2024 года, многие остались на старой УТ 10.3 версии (10.3.88.3 или ниже). Была доработана конфигурацию УТ 10.3 (10.3.88.3) для возможности вести учет по новым ставкам НДС.
Доработка представляет из себя файл cf с доработанными объектами из конфигурации УТ 10.3 (10.3.88.3), в который были внесены изменения для корректной работы с новыми ставками НДС. Доработки были внесены в общие модули, Документы "Счет-фактура выданный" и "Счет-фактура полученный", "Чек ККМ", в перечисление, в обработки "Обмен с сайтом" и "Регистрация счетов фактур на аванс".
Доработка прошла успешное тестирование с кассой Атол. Чеки бились как из документа "Чек ККМ", так и из "Приходного кассового ордера" и "Оплаты от покупателя платежной картой".
Сегодня, 02.01.2026 года посмотрел на типовую обработку обслуживания. В нее загрузили компоненту для работы с версией драйверов 10.10.8. По этому обработка из статьи останется только для того, чтоб ее могли скачать те, у кого нет доступа к ИТС.
ВНИМАНИЕ! В данной конфигурации не дорабатывались отчеты (например, "Книга покупок" и "Книга продаж"), а также обработка "Помощник планирования".
После доработки конфигурации необходимо настроить учетную политику (снять галочку Организация не является плательщиком НДС), установить нужную ставку НДС в карточке товара(легко это можно сделать используя Групповую обработку справочников и документов), Обновить обработку обслуживания ТО(пока 1С ее не выпустили, доработанную можно скачать в публикации). Так же нужно обновить прошивку кассы и установить актуальные драйвера(10.10.8.X).
При сравнении с конфигурацией более ранних версий текст модулей может отличаться, вплоть до полного отсутствия модулей.
Как внести изменения в Вашу конфигурацию используя скаченный файл:
!! ОБЯЗАТЕЛЬНО СОЗДАЙТЕ АРХИВНУЮ КОПИЮ БАЗЫ!!!
1) Если конфигурация на поддержке, необходимо включить возможность ее изменения:
Запускаем базу в режиме "Конфигуратор".
Конфигурация - Поддержка- Настройка поддержки. Кнопка : Включить возможность изменения

2) Заходим: Конфигурация - Сравнить, объединить с конфигурацией из файла. и указываем скаченный файл. Снимаем самую верхнюю галочку

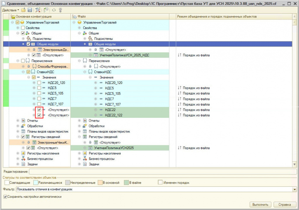
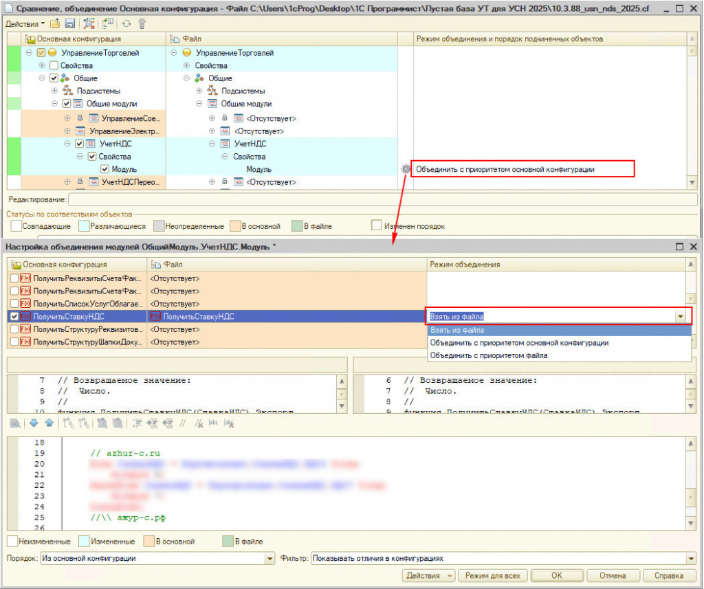
Находим общий модуль под названием "МенеджерОборудованияВызовСервера". Для "Режима объединения и порядка..." указываем "Объединить с приоритетом основной кофнигурации" и нажимаем "шестеренку" слева от значения режима объединения. Откроется окно "Настройка объединения модулей". В открывшемся окне для процедуры с названием "ЗагрузитьДанныеФискализацииИзXML" выбираем "режим объединения" - "Взять из файла". Листаем ниже и в других процедурах, напротив которых стоит галочка так же указываем "режим объединения" - "Взять из файла". После этих действий нажимаем кнопку "ОК" окна "Настройка объединения модулей".


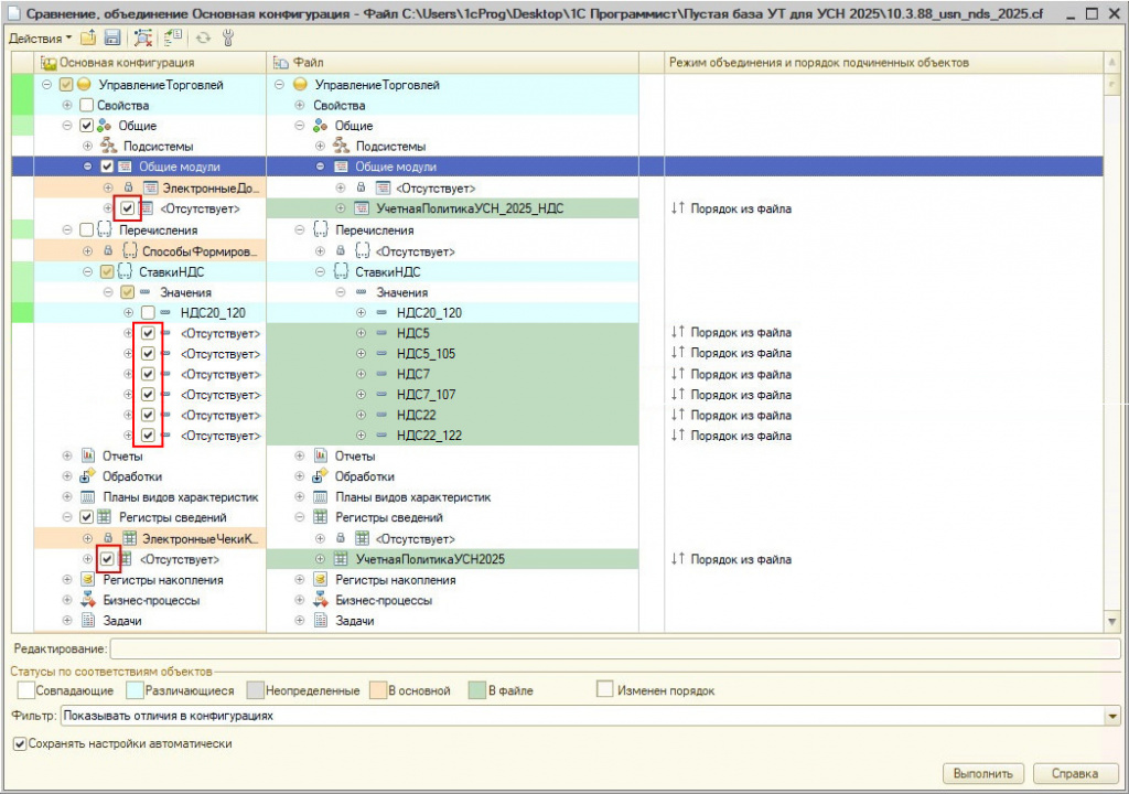
То же самое проделываем для остальных модулей конфигурации, напротив которых есть окошко для галочки:

Переходим на вкладку Документы. ищем СчетФактураВыданный и СчетФактураПолученный. Ставим галочку напротив "Модуль объекта" и делаем то же самое, что и выше.

Далее находим документ Чек ККМ. В нем ставим галочку напротив Модуль менеджера и повторяем знакомую нам процедуру

Опускаемся ниже и проделываем тоже самое для Обработки - Обмен с сайтом и Регистрация Счетов фактур на аванс.
Также ставим галочку напротив Перечисления - Ставки НДС.
После этого нажимаем кнопку "Выполнить" в нижней правой части формы "Сравнение, объединение...".
Откроется промежуточное окно-диалог "Настройка объединения конфигураций" . Можно "Сохранить", а можно просто нажать "Отмена".
После того, как нажали на предыдущем шаге "Сохранить" или "Отменить" по прошествии некоторого времени возникнет сообщение о том, что "Объединение конфигурации завершено".

Останется только сохранить изменения по кнопке командной панели конфигуратора или по нажатию клавиши F5 клавиатуры.

Проверено на следующих конфигурациях и релизах:
- Управление торговлей, редакция 10.3, релизы 10.3.88.3
Вступайте в нашу телеграмм-группу Инфостарт