Задача: учет фактических нетиповых данных по бюджетам.
В чем заключается не типичность полученных данных?
Как правило, чтобы получить фактические данные, к примеру, по какой-то статье оборотов – используется источник – это справочник «Источники данных для расчетов бюджетирования». В справочнике можно создать типовой запрос (создается мастером) и произвольный запрос (создается или, если быть более точным – корректируется конструктором запросов).
Переходим к реальному примеру.
Есть определенная статья оборотов по бюджетам, которая может использоваться как для прихода, так и для расхода, к примеру, денег. Согласно типовому запросу – мы можем использовать только оборот, а нам необходимо использовать как приход, так и расход денег. По этой причине нам необходимо использовать произвольный запрос.
Забегу вперед немного: произвольный запрос мне никак не удавалось сохранить. Поэтому для конфигурации «УПП для Украины 1.3.43.2» в справочник «ИсточникиДанныхДляРасчетовБюджетирования» в форму элемента внес изменение в виде одной строчки:

В реквизит справочника «ТекстЗапроса» будет записываться текст запроса при сохранении элемента справочника. Для пущей безопасности - сохранение будет осуществляться только из конструктора запроса. Нельзя править запрос вручную на закладке «Настройка».
Рассматриваем документ «Учет фактических данных по бюджетам».
Выбрана конкретная статья оборотов «інші запчастини». Выбран период – 25.12.2015 год. При нажатии на кнопку «Заполнить» заполняется табличная часть двумя позициями оборотами, но без учета прихода денег 3840 грн. и расхода денег 86732,77 грн. Мы хотим, чтобы приход денег отображался со знаком минус, а расход как обычно – со знаком плюс.

Нажимая на линзу в реквизите «Статья оборотов», переходим в справочник «Статьи оборотов по бюджетам»:

Нажимая на линзу в реквизите «Источник для получения фактических данных», переходим в нужный нам элемент справочника:
Где источником является регистр накопления «Движение денежных средств: обороты». Используем данные из показателя «СуммаУпр». Связываем справа снизу по двум позициям выбранный регистр накопления с бюджетированием.

И на закладке «Отбор» осуществляем дополнительный отбор по конкретной статье движения денежных средств:

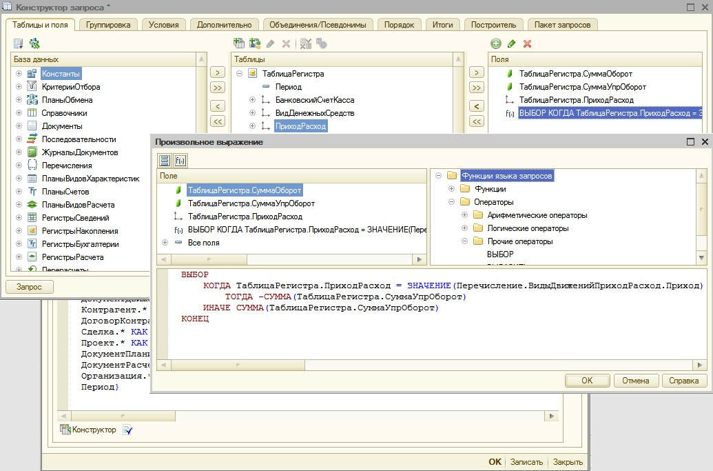
Как говорилось выше, этой информации из источника недостаточно – поэтому нажимаем на кнопку на шапке сверху «Произвольный запрос». Появляется закладка «Настройка» в котором отображена структура запроса. Сохраняем элемент справочника и только после этого начинаем работать с запросом.

Работаем только через «Конструктор запроса» (кнопка слева снизу). Только тогда наши изменения в запрос сохранятся.
В нашем случае на закладке «Таблицы и поля» в окно «Поля» добавим:
- измерение «ТаблицаРегистра.ПриходРасход», значение которого будем использовать для определения прихода или расхода;
- функцию, которая на основании прихода или расхода будет выводить данные значения оборота с минусом или плюсом.
Написанная функция имеет имя «ВЫБОР» и отображена в окне «Произвольное выражение». После сохранения произвольного выражения, она появляется в окошке «Поля» в конструкторе запроса.

В конструкторе запроса на закладке «Группировка» данные убираем из «суммируемого поля» и переносим в «групповое поле».

В конструкторе запроса переходим на закладку «Объединения/Псевдонимы» и для нашей созданной функции, которая имеет имя «Поле1» меняем имя на более читаемое, например, на «СуммаПриходаИРасхода».

Нажимаем на конку «ОК» в конструкторе запроса. И сохраняем элемент справочника.
В элементе справочника на закладке «Данные» в окне «Показатели» мы должны добавить нашу функцию «СуммаПриходаИРасхода».

и обязательно ставим галочку в колонке «Использование». Сохраняем элемент. Типа все.
Теперь возвращаемся к открытому ранее элементу справочника «Статьи оборотов по бюджетам» и на закладке «Данные» выбираем элемент в реквизите «Источник для получения фактических данных» после чего у нас сбрасываются все нижние показатели в реквизитах. В реквизите «Показатель источника для суммы» мы уже можем выбрать нашу созданную функцию «Сумма прихода и расхода», а остальное заполняем как обычно:

Сохраняем элемент и оказываемся в ранее открытом документе «Учет фактических данных по бюджетам», где нажимаем на кнопку «Заполнить» и получаем то, что нам нужно в табличной части документа:

Вступайте в нашу телеграмм-группу Инфостарт
