Подготовка к новой ставке НДС 22%
Статус изменений на 20 ноября
Госдума приняла закон о поэтапном повышении НДС с 20 до 22% в 2026 году. Учитывая текущую практику и геополитическую ситуацию, вероятность принятия его была высока.
Что делать уже сейчас?
Не ждите официального вступления в силу — заранее протестируйте работу с новой ставкой в тестовой базе, чтобы избежать сбоев в учёте в первые дни 2026 года.
Чтобы помочь пользователям заранее подготовиться к возможным изменениям и избежать последнего ажиотажа, для вас разработано решение, позволяющее добавить ставку НДС 22% в конфигурацию «1С:Управление торговлей, редакция 10.3» — как в документы отгрузки, так и в документы поступления от поставщиков.
Переход на работу с НДС 22%
Оперативное решение для добавления новой ставки НДС 22% в вашу конфигурацию. Позволяет продолжить ведение учета без перерывов в работе.
Добавление ставки НДС 22%
Включение ставок 5% и 7% с 2025 года
Бесперерывное продолжение учета
Подробная инструкция по внедрению
Оперативное решение без полного обновления
Важно! Решение не является полноценным обновлением, но позволяет быстро добавить новые ставки НДС.

Установка и использование обновления НДС 22%
Документы, поддерживающие ставку НДС 22%
После добавления функционала обновления в вашу базу появится возможность выбирать ставку НДС 22% (расчётная 122%) в табличных частях следующих документов:
- «Поступление товаров и услуг»
- «Реализация товаров и услуг»
- «Заказ покупателя» / «Заказ поставщику»
- Документы движения денежных средств, включая «Оплата от покупателя»
Важно: обновление не распространяется на документ «Чек ККМ» и отправку данных на ККМ.
В документе «Оплата от покупателя платежной картой» ставка подставляется из настроек пользователя (в них также можно выбрать новую ставку).
Примеры использования ставки
Ставка НДС 22% доступна в основных документах УТ 10.3, как показано на скриншотах ниже.
Рис. 1. Пример появления ставки НДС 22% в документе «Заказ покупателя»
Рис. 2. Пример использования ставки НДС 22% в документе «Реализация товаров и услуг»Поддержка в печатных формах
Обновление обеспечивает корректный вывод сумм и ставок НДС 22% в печатных формах, поддерживающих работу со ставками.
Если вы используете наши печатные формы для УТ 10.3, они полностью совместимы со ставкой 22%:
Рис. 3. Пример печатной формы УПД по постановлению 1096 со ставкой 22%Автоматическая подстановка по дате
В обновлении реализована возможность указывать действующие ставки НДС по организациям, чтобы не задавать их вручную в каждом документе.
Для настройки:
- Откройте элемент справочника «Организации»;
- В меню «Перейти» выберите список «Учетная политика УСН с 2025 (ставки НДС)»;
- Укажите, с какой даты какая ставка действует (включая 5%, 7% и 22%);
- При создании документа ставка будет подставляться автоматически по дате документа.
Рис. 4. Установка ставок НДС по датам для автоматической подстановкиКак внести изменения в Вашу конфигурацию
Перед началом создайте архивную копию Вашей информационной базы, если Вы планируете сразу вносить изменения в рабочую базу.
Далее следуйте нескольким простым действиям описанным в инструкции по установке
Запускаем базу в режиме "Конфигуратор".
В меню "Конфигурация" выбираем пункт "Сравнить, объединить с конфигурацией из файла..."

... И указываем полученный файл в открывшемся диалоге, окне с заголовком "Выберите файл конфигурации".

В результате недолгого ожидания откроется окно "Сравнение, объединение ....".
Сразу же снимаем самый верхний флажок, чтобы все флажки структуры так же были сняты.

Далее разворачиваем ветку "Общие" - "Общие модули".
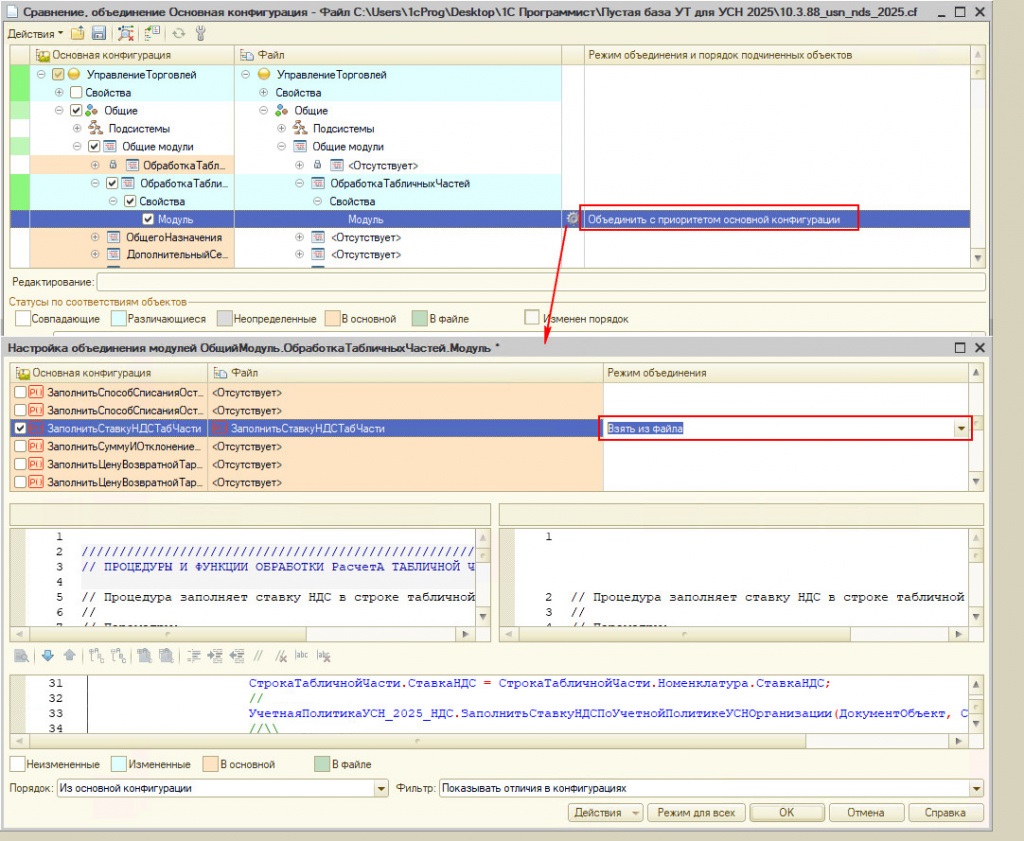
Находим общий модуль под названием "ОбработкаТабличныхЧастей". Для "Режима объединения и порядка..." указываем "Объединить с приоритетом основной кофнигурации" и нажимаем "шестеренку" слева от значения режима объединения. Откроется окно "Настройка объединения модулей". В открывшемся окне для процедуры с названием "ЗаполнитьСтавкуНДСТабЧасти" выбираем "режим объединения" - "Взять из файла". После этих действий нажимаем кнопку "ОК" окна "Настройка объединения модулей".

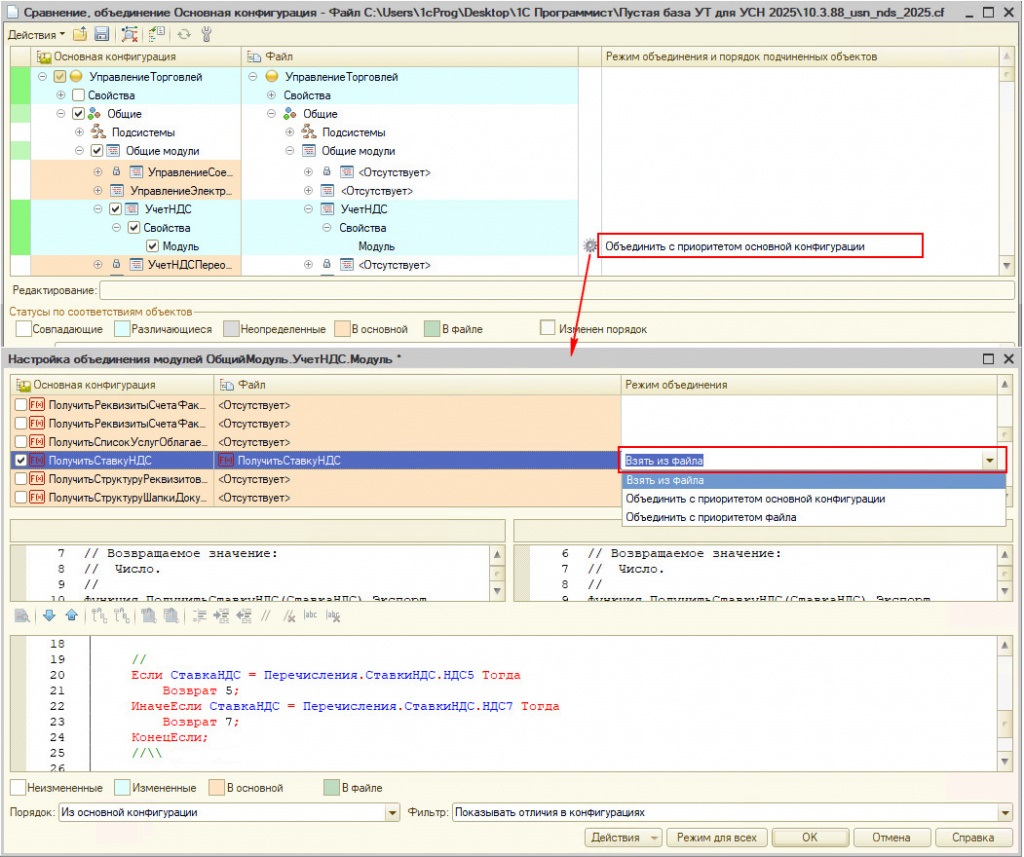
Переходим к следующиему общему модулю под названием "УчетНДС". Сценарий действий повторяется как и описано выше для модуля. Но, для избежания ошибок, еще раз пропишем. Для "Режима объединения и порядка..." модуля "УчетНДС" указываем "Объединить с приоритетом основной кофнигурации" и нажимаем "шестеренку" слева от значения режима объединения. Откроется окно "Настройка объединения модулей". В открывшемся окне для процедуры с названием "ПолучитьСтавкуНДС" выбираем "режим объединения" - "Взять из файла". После этих действий нажимаем кнопку "ОК" окна "Настройка объединения модулей".

Этап 3. Если Вы уже скачивали ранее и использовали обновление для УТ 10.3: НДС 5% 7% с УСН с начала 2025 года (обновление), то сразу перейдите к Этапу 6.
Так же для объектов:
Перечисления: "СтавкиНДС" - флажки значений "НДС5", "НДС5_105", "НДС7", "НДС7_107", "НДС22" и ""НДС22_122".
Этап 4. В колонке "Основная конфигурация" установить флажок для строки с названием общего модуля "Учетная политикаУСН_2025_НДС" колонки "Файл".
Этап 5. Регистры сведений: "УчетнаяПолитикаУСН2025"
Для удобства все объекты приведены на одном скриншоте ниже.

Этап 7. Если Вы ранее уже устанавливали ставки 5 и 7% в конфигурацию, то Вам остается только отметить для добавления ставки НДС - "НДС22" и ""НДС22_122"

После этого нажимаем кнопку "Выполнить" в нижней правой части формы "Сравнение, объединение...".
Откроется промежуточное окно-диалог "Настройка объединения конфигураций" . Можно "Сохранить", а можно просто нажать "Отмена". Процесс при нажатие на "Отмена" не остановится.

После того, как нажали на предыдущем шаге "Сохранить" или "Отменить" по прошествии некоторого времени возникнет сообщение о том, что "Объединение конфигурации завершено".

Останется только сохранить изменения по кнопке командной панели конфигуратора или по нажатью клавиши F5 клавиатуры.

После сохранения изменений остается последнее, если в базе есть пользователи с неполными правами. Для роли "Пользователь" на вкладке "Права" для регистра сведений "УчетнаяПолитикаУСН2025" добавить "Права": "Чтение" и "Просмотр".

На этом процесс завершен.

Технические требования
Проверено на следующих конфигурациях и релизах:
- 1С:Управление торговлей, редакция 10.3, релизы 10.3.88.3, 10.3.40.1, 10.3.39.1, 10.3.29.1, 10.3.18.3
Код открыт.
Остались вопросы?
Для получения дополнительной информации и помощи в настройке модуля под нужды вашего бизнеса — оставьте заявку

