Выгрузка обычных форм в xml/bsl

01.04.26

Разработка - Инструментарий разработчика

Выгружаем обычные формы в файлы формата управляемых форм.

Файлы

ВНИМАНИЕ: Файлы из Базы знаний - это исходный код разработки. Это примеры решения задач, шаблоны, заготовки, "строительные материалы" для учетной системы. Файлы ориентированы на специалистов 1С, которые могут разобраться в коде и оптимизировать программу для запуска в базе данных. Гарантии работоспособности нет. Возврата нет. Технической поддержки нет.

Наименование Скачано Купить файл
Выгрузка обычных форм в xml/bsl
.epf 30,83Kb
2 2 500 руб. Купить

Подписка PRO — скачивайте любые файлы со скидкой до 85% из Базы знаний

Оформите подписку на компанию для решения рабочих задач

Оформить подписку и скачать решение со скидкой

Вы можете заказать платную доработку или адаптацию этой разработки под вашу конфигурацию на «Бирже заказов».

  • 0% комиссии — оплата напрямую исполнителю;
  • Исполнители любого масштаба — от отдельных специалистов до команд под проект;
  • Прямой обмен контактами между заказчиком и исполнителем;
  • Безопасная сделка — при необходимости;
  • Рейтинги, кейсы и прозрачная система откликов.

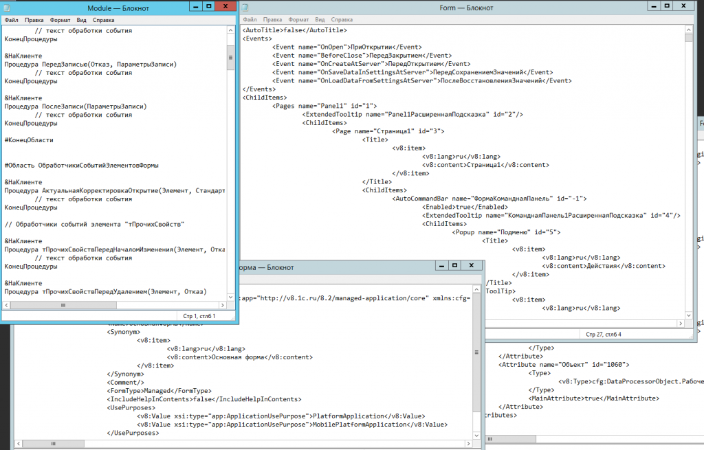
Этот механизм я пытался сделать ещё 10-12 лет назад, для полноценного превращения обычных форм в управляемые с наименьшими трудозатратами. Но ни сил, ни времени довести до полностью работающего конвертера - не хватило. Обработка почти ничего не делает в части визуализации (размещения элементов на форме, относительно друг друга, их внешних интерфейсных свойств); обработка не сопрягает должным образом все служебные GUIDы, обработка не совсем корректна со служебными таблицами (элементов формы СКД итд). Получить с её помощью "готовую" УФ, скорее всего, не получится.

Тогда зачем это нужно сейчас?

Затем, что стали активно применяться БЯМ/LLM, которым достаточно скормить данные из файлов выгрузки конфигурации, и многое становится можно быстро и удобно делать.
И вот для создания таких файлов обработка подходит, потому её и реанимировал.

Умеет взять обычную форму, прочитать её элементы, худо-бедно сопоставить с данными и метаданными, и выгрузить в xml, попутно создав bsl с объявлениями обработчиков событий формы, её элементов и команд. Файлы xml получаются с реквизитами и командами, элементы по смыслу преобразуются (например, поле списка - в таб.поле с реквизитами, итд).

Отдельное спасибо всем, кто в разные годы расковыривал через ЗначениеВСтрокуВнутр и делился инфой, ху из ху под капотом. Будет время - накидаю ссылок, народ помнит своих героев)

Важно! Это НЕ полноценное готовое решение. Это черновик для программистов 1С, который можно взять за основу более полной и точной выгрузки.

Например, обработчиков некоторых событий там нет, их надо дописать в таблицу имён событий. Для форм списков, возможно, помудрить ещё придётся. Обработки "кнопок-с-подменю" нет, при нужде допиливается. Многие визуальные свойства проигнорированы. Словом, "доработать напильником", если у вас обычные формы сложные и хитрые.

Сразу скажу - я в ближайшее время допиливать её сам не планирую, а вот применять буду)

А формы если более-менее простые - выгружаете этой обработкой в папку, скармливаете вашей БЯМ, и получаете хотя бы относительно рабочие данные.
Старых конфигураций УТ 10.3, УПП 1.3 итд - ещё много. И в деле их быстрого анализа нейронками эта обработка может помочь.

Проверялось на релизе 8.3.24.1548, но устойчиво работает ещё со времён 8.3.6.

Вступайте в нашу телеграмм-группу Инфостарт

LLM ИИ анализ форм анализ конфигурации выгрузка в xml bsl

См. также

Инструментарий разработчика Чистка данных Свертка базы Инструменты администратора БД Системный администратор Программист Руководитель проекта 1С:Предприятие 8 1С:ERP Управление предприятием 2 1С:Бухгалтерия 3.0 1С:Управление торговлей 11 1С:Комплексная автоматизация 2.х 1С:Управление нашей фирмой 3.0 Россия Платные (руб)

Инструмент представляет собой обработку для проведения свёртки или обрезки баз данных. Работает на ЛЮБЫХ конфигурациях (УТ, БП, ERP, УНФ, КА и т.д.). Поддерживаются серверные и файловые базы, управляемые и обычные формы. Может выполнять свертку одновременно в несколько потоков. А так же автоматически, без непосредственного участия пользователя. Решение в Реестре отечественного ПО

24900 руб.

20.08.2024    66167    349    163    

307

Инструментарий разработчика Роли и права Запросы СКД Программист Руководитель проекта 1С:Предприятие 8 Платные (руб)

Инструменты для разработчиков 1С 8.3: Infostart Toolkit. Автоматизация и ускорение разработки на управляемых формах. Легкость работы с 1С.

16500 руб.

02.09.2020    256433    1417    421    

1160

Инструментарий разработчика Нейросети Платные (руб)

Первые попытки разработки на 1С с использованием больших языковых моделей (LLM) могут разочаровать. LLMки сильно галлюцинируют, потому что не знают устройства конфигураций 1С, не знают нюансов синтаксиса. Но если дать им подсказки с помощью MCP, то результат получается кардинально лучше. Далее в публикации: MCP для поиска по метаданым 1С, справке синтакс-помошника и проверки синтаксиса.

15250 руб.

25.08.2025    52459    106    29    

117

Пакетная печать Печатные формы Инструментарий разработчика Программист 1С:Предприятие 8 Платные (руб)

Расширение для создания и редактирования печатных форм в системе 1С:Предприятие 8.3. Благодаря конструктору можно значительно снизить затраты времени на разработку печатных форм, повысить качество и прозрачность разработки, а также навести порядок в многообразии корпоративных печатных форм. Обновление версии от 21.04.26

22570 руб.

06.10.2023    37628    98    46    

118

Инструменты администратора БД Инструментарий разработчика Роли и права Программист 1С:Предприятие 8 1C:Бухгалтерия Россия Платные (руб)

Расширение позволяет без изменения кода конфигурации выполнять проверки при вводе данных, скрывать от пользователя недоступные ему данные, выполнять код в обработчиках. Не изменяет данные конфигурации, легко устанавливается практически на любую конфигурацию на управляемых формах.

17000 руб.

10.11.2023    24871    92    44    

101

Мастера заполнения Поиск данных Инструментарий разработчика Подбор и обработка объектов 1С 8.3 1С 8.5 Платные (руб)

Infostart MagicInput улучшает подбор в полях ввода 1С: ищет по любой части названия и по нескольким ключевым фрагментам, распознаёт ввод в другой раскладке и показывает иконки/статусы объектов прямо в списке. Поддерживает вставку навигационной ссылки/представления документа для автоподбора; для разработчиков доступны поиск по GUID и полному имени предопределённого. Работает в управляемых формах и подключается в большинстве конфигураций 1С 8.3/8.5.

6000 руб.

25.02.2026    3216    12    1    

14

Инструментарий разработчика Программист 1С:Предприятие 8 Платные (руб)

Инструмент для написания и отладки кода в режиме «1С:Предприятие». Представляет собой консоль кода с возможностью пошаговой отладки, просмотра значений переменных любых типов, использования процедур и функций, просмотра стека вызовов, вычисления произвольных выражений на встроенном языке в контексте точки останова, синтаксического контроля и остановки по ошибке. В консоли используется удобный редактор кода с подсветкой, контекстной подсказкой, возможностью вызова конструкторов запроса и форматной строки. 1.3.11 Доработан механизм контекстной подсказки по метаданным

9500 руб.

17.05.2024    52285    181    63    

214
Комментарии
Подписаться на ответы Инфостарт бот Сортировка: Древо развёрнутое
Свернуть все
1. Yashazz 4915 01.04.26 09:51 Сейчас в теме
Добавлю: текст модуля формы, конечно, не обрабатывается, это было бы шибко круто. Обработчики событий и команд объявляются - в нотации УФ, но со "старыми" именами, т.е., например, в событии формы в "ПриСозданииНаСервере" будет прописана "ПередОткрытием", если таковая непуста в исходной форме. Естественно, с аргументами нотации УФ. Это преобразование выбрано условно, при желании можно легко перенастроить - достаточно в коде обработки допилить заполнение таблицы событий.
2. SerVer1C 1092 01.04.26 10:04 Сейчас в теме
3. Yashazz 4915 01.04.26 10:09 Сейчас в теме
(2) И что?
Это вот в 2023-м я пошутил, про 1С 9.0 статью запостил. А данная публикация - всерьёз.
4. ixijixi 2148 01.04.26 10:56 Сейчас в теме
(3) Это было эпично!
5. Ibrogim 1649 01.04.26 17:16 Сейчас в теме
Вот тут ссылка на репо где можно скачать полностью рабочий срипт распаковки и обратной запаковки обычных форм в двух вариантах (onescript и py)
6. Yashazz 4915 01.04.26 19:05 Сейчас в теме
(5) Тоже полезная вещица, наверно. Но, как и всё, что вне платформы 1С, в разы менее применимо.
7. Ibrogim 1649 01.04.26 19:21 Сейчас в теме
(6) в разы менее применимо?
Через что в 1с делают ci/cd ?

Само название onescript как бы намекает на то зачем он )
8. Yashazz 4915 10.04.26 11:03 Сейчас в теме
(7) Если вы скажете, зачем "эти ваши" ci/cd, я постараюсь ответить.

Ну поймите вы, не будет никто, кроме мелких внедренцев, связываться со сторонним софтом. Не будет.
Есть 1С, вот в ней и работаем. И это не моя личная позиция, это многолетний опыт наблюдений.
Для отправки сообщения требуется регистрация/авторизация