1. Введение: проблематика анализа кода в 1С
Анализ кода в 1С — одна из самых трудоёмких задач в разработке, и причина в особенностях самой платформы. Большинство инструментов, необходимых для полноценного аудита, в 1С либо отсутствуют, либо реализованы частично. Это приводит к тому, что разработчики вынуждены выполнять анализ вручную, тратя на это значительное время.
Основные сложности:
- Крупные модули. В реальных проектах модули нередко достигают 20–80 тысяч строк. Платформа не предоставляет средств для структурного обзора: невозможно увидеть дерево функций, вложенность, ветвления, точки входа и выхода.
- Отсутствие визуализации логики. 1С не показывает структуру функции в виде графа. Разработчик вынужден читать код последовательно, что усложняет понимание сложных алгоритмов.
- Нет анализа зависимостей. Платформа не умеет строить карту вызовов между функциями. Чтобы понять, откуда вызывается метод, приходится искать по тексту вручную.
- Нет статического анализа. 1С не выявляет: запросы внутри циклов, транзакции без отката, блокировки в циклах, опасные конструкции (COM, внешние вызовы, небезопасные строки), плохие имена переменных, потенциальные точки деградации производительности.
- Нет подобных инструментов аудита производительности. Невозможно автоматически найти вложенные циклы, цепочки транзакций, последовательности блокировок или глубокие вызовы.
В результате анализ конфигурации превращается в ручную работу: чтение кода, поиск по тексту, построение схем «в голове» или на бумаге. Это медленно, дорого и приводит к пропуску ошибок, которые проявляются только в продакшене.
2. Что такое MetaVision for 1C
Проблемы, описанные выше, возникают не из-за ошибок разработчиков, а из-за ограничений самой платформы 1С. Чтобы компенсировать отсутствие визуализации, статического анализа, поиска зависимостей и общей аналитики, нужен внешний инструмент, который берёт на себя ту часть работы, которую 1С не выполняет.
MetaVision for 1C — это специализированная система анализа конфигураций 1С, которая закрывает все эти пробелы.
Программа загружает структуру конфигурации, разбирает модули, функции и элементы кода, после чего предоставляет разработчику полный набор инструментов для анализа:
-
структурный обзор конфигурации;
-
визуализация логики функций;
-
статический аудит кода;
-
поиск проблем производительности;
-
полнотекстовый поиск по всем модулям;
-
статистика по объектам, функциям и элементам кода.
По сути, MetaVision for 1C делает то, чего нет в платформе:
-
показывает структуру функций в виде графов;
-
строит карту вызовов;
-
автоматически находит опасные конструкции;
-
выявляет запросы в циклах и вложенные транзакции;
-
анализирует качество и сложность кода;
-
даёт объективную картину конфигурации целиком.
Основная идея MetaVision for 1C
Свести анализ конфигурации к трём ключевым процессам:
-
Анализ Разбор модулей, функций, циклов, транзакций, запросов, блокировок.
-
Аудит Поиск ошибок, уязвимостей, проблем производительности и нарушений архитектуры.
-
Визуализация Графы функций, цепочки вызовов, статистические диаграммы.
-
Поиск проблем Автоматическое выявление типичных ошибок, которые сложно найти вручную.
-
Статистика Количественные показатели, длины функций, сложность, распределение объектов.
Почему это важно
MetaVision for 1C решает ключевые задачи, которые в 1С невозможно решить штатными средствами:
-
Ускоряет анализ кода — структура функций и зависимости видны сразу.
-
Снижает риски — ошибки и опасные конструкции выявляются автоматически.
-
Повышает качество разработки — есть объективные метрики сложности и длины функций.
-
Упрощает работу с чужими проектами — можно быстро понять архитектуру и логику.
-
Помогает в аудите — есть графы, статистика, сканеры, отчёты.
MetaVision for 1C — это инструмент, который делает невидимую внутреннюю структуру конфигурации понятной и доступной для анализа.
3. Кому нужна MetaVision for 1C
MetaVision for 1C закрывает системные пробелы платформы 1С, поэтому инструмент востребован у всех, кто работает с кодом, архитектурой или безопасностью конфигураций. Ниже — основные категории специалистов и конкретные задачи, которые программа решает для каждой из них.
1. Разработчики 1С (поддержка, внедрение, доработка)
Что даёт MetaVision:
-
Быстрое понимание чужой конфигурации без документации.
-
Возможность вспомнить собственный старый код и увидеть его структуру.
-
Раннее выявление проблем производительности.
-
Визуальное представление функции вместо чтения сотен строк.
-
Быстрый поиск по всем модулям конфигурации.
Пример: Поступает жалоба: «Документ долго проводится». Открываешь функцию проведения → граф показывает три вложенных цикла и транзакцию внутри. Причина понятна за 10 секунд.
2. Техлиды и архитекторы
Что даёт MetaVision:
-
Аудит кода команды без ручного чтения тысяч строк.
-
Выявление системных проблем: транзакции без отката, блокировки в циклах, фоновые задания без обработки ошибок.
-
Объективная оценка сложности конфигурации через статистику.
-
Контроль качества именования и архитектурных решений.
Пример: Перед релизом запускается сканер проблем → обнаружены три потенциальные уязвимости. Задачи отправляются на доработку.
3. Внешние аудиторы и консультанты
Что даёт MetaVision:
-
Быстрая оценка качества кода чужой конфигурации.
-
Формирование отчётов с конкретными проблемами (CSV).
-
Наглядные графы в PDF для демонстрации заказчику.
-
Поиск закладок, подозрительных вызовов, паролей в коде и много чего еще.
Пример: Загрузил конфигурацию → запустил все проверки → получил список CRITICAL-проблем. Отчёт готов за 15–20 минут.
4. Руководители отделов разработки
Что даёт MetaVision:
-
Оценка сложности конфигурации перед наймом нового разработчика.
-
Определение самых проблемных объектов (топ 10 длинных и сложных функций).
-
Контроль динамики качества после рефакторинга.
-
Аргументация бюджета на переписывание модулей.
Пример: Показываешь граф функции с пятью уровнями вложенности — необходимость переписывания становится очевидной.
5. Преподаватели, наставники, менторы
Что даёт MetaVision:
-
Визуальное объяснение структуры функций.
-
Демонстрация примеров «плохого кода» на реальных кейсах.
-
Обучение поиску проблем: транзакции, блокировки, запросы в циклах.
-
Объективная обратная связь студентам.
Пример: Студент сдаёт код → сканер показывает переменные a, b, tmp. Объяснять становится проще и нагляднее.
6. DevSecOps и специалисты по безопасности
Что даёт MetaVision:
-
Автоматическое сканирование конфигураций на уязвимости.
-
Поиск RCE, SSRF, COM инъекций, опасных вызовов.
-
Обнаружение паролей, секретов и логирования чувствительных данных.
-
Регулярный аудит перед релизами.
Пример: Периодический прогон всех конфигураций → отчёт по уязвимостям → исправления до выката.
7. Аналитики и системные специалисты (которые читают код, но не пишут)
Что даёт MetaVision:
-
Понимание логики функции без глубокого погружения в синтаксис.
-
Графы вместо чтения сложных конструкций.
-
Поиск использования реквизитов, методов, запросов по всей конфигурации.
-
Быстрое нахождение мест, где вызывается нужный метод.
Пример: Нужно найти все вызовы Запрос.Выполнить с определённым текстом. Полнотекстовый поиск даёт результат за несколько секунд.
4. Как работает MetaVision for 1C
MetaVision for 1C построен вокруг шести основных вкладок, каждая из которых решает отдельный класс задач: анализ структуры, аудит кода, поиск, производительность, статистика и работа с текстом модулей. Ниже — детальный разбор функциональности.
А начинается все с выгрузки файлов конфигурации в папку:

а далее просто выбираем папку конфигурации:

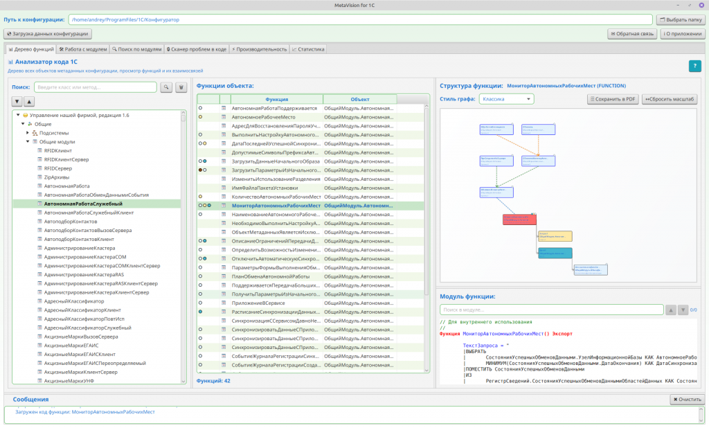
4.1. Вкладка «Анализатор кода»
Вкладка «Анализатор кода» — это центральное рабочее пространство MetaVision for 1C, где разработчик получает полный обзор конфигурации: от структуры метаданных до внутреннего устройства каждой функции. Здесь всё построено так, чтобы можно было двигаться сверху вниз — от объекта к функции, от функции к графу, от графа к конкретной строке кода — и обратно.
Работа начинается с дерева метаданных. Это не просто список объектов, а полноценная структурная карта конфигурации: документы, справочники, регистры, общие модули, перечисления, роли, веб-сервисы — всё, что есть в конфигурации, отображается в виде иерархии. Поиск по дереву позволяет мгновенно находить нужный объект, а кнопки разворачивания и сворачивания помогают ориентироваться в больших проектах. В отличие от конфигуратора, дерево работает мгновенно: щёлкнул — и объект уже загружен.
Когда объект выбран, в средней панели появляется список его функций. Это удобный обзор того, что именно реализовано внутри модуля. MetaVision показывает каждую процедуру и функцию, сопровождая их иконками и счётчиком общего количества. Это позволяет быстро оценить масштаб объекта: где всего пара обработчиков, а где десятки функций, требующих внимания.
Но самое важное начинается после выбора конкретной функции. MetaVision сразу показывает две вещи: кто вызывает эту функцию и как она устроена внутри.
Справа, в верхней части, находится интерактивный граф структуры функции. Это визуальная модель кода: условия, циклы, транзакции, блокировки, вызовы других функций — всё отображается в виде узлов и связей. Граф можно перемещать мышью, масштабировать, переключать стили отображения и сохранять в PDF. Он позволяет увидеть архитектуру функции за секунды: где разветвления, где вложенность, где потенциально сложные участки. Для больших функций это незаменимый инструмент — текст может занимать сотни строк, а граф показывает всю структуру целиком.
Под графом расположен текстовый модуль функции. Это полный код с подсветкой синтаксиса 1С, возможностью поиска, переходом между совпадениями и выделением текущего результата. Если кликнуть по узлу графа, MetaVision автоматически подсветит соответствующую строку в коде. И наоборот — выбор строки в коде подсветит нужный элемент на графе. Такой двусторонний переход превращает анализ функции в удобный интерактивный процесс.
Вся вкладка работает как единый механизм: дерево → функции → вызовы → граф → код. Разработчик может двигаться по этой цепочке в любом направлении, получая полное представление о логике конфигурации. Это особенно полезно при анализе чужих проектов, поиске ошибок, подготовке к рефакторингу или аудите.
«Анализатор кода» — это место, где текст кода перестаёт быть просто текстом. Он становится структурой, графом, системой взаимосвязей. И именно это позволяет понимать конфигурацию не по строкам, а целостно.

4.2. Вкладка «Работа с модулем»
Если «Анализатор кода» помогает понять структуру конфигурации, то вкладка «Работа с модулем» решает другую задачу — оперативную работу с текстом 1С-кода. Это отдельная рабочая среда внутри MetaVision, где можно быстро преобразовать запрос, проверить корректность модуля, выровнять форматирование или найти опечатки в комментариях.
По сути, это компактная IDE, заточенная под реальные задачи разработчика 1С.
Когда пользователь открывает вкладку, перед ним появляется чистый редактор, в который можно вставить любой фрагмент кода: текст запроса, часть модуля, целую функцию или даже большой блок, присланный коллегой. Дальше вступают в работу инструменты, которые экономят время на рутинных операциях.
Первое, что обычно используют — это преобразование запросов. В 1С запросы традиционно пишутся с вертикальными чертами, и читать их в таком виде неудобно. MetaVision позволяет одним нажатием превратить такой запрос в обычный текст, сохранив структуру и отступы. И наоборот — если нужно подготовить запрос для вставки в модуль, редактор автоматически добавит | в начале строк и приведёт текст к стандартному виду. Это особенно полезно при работе с длинными запросами, которые приходится переносить между проектами.
Следующий инструмент — проверка кода. MetaVision анализирует текст и ищет типичные синтаксические ошибки: незакрытые скобки, нарушенные блоки Если–КонецЕсли, Попытка–Исключение–КонецПопытки, отсутствие Возврат в функциях или, наоборот, его наличие в процедурах. Такой быстрый валидатор помогает поймать ошибки ещё до того, как код попадёт в конфигуратор.
Отдельного внимания заслуживает автоформатирование. MetaVision автоматически расставляет отступы, выравнивает операторы присваивания, приводит в порядок многострочные запросы и делает код визуально аккуратным. Это не просто косметика — выровненный код легче читать, а ошибки в нём заметнее.
Есть и инструмент проверки орфографии. Он анализирует строки и комментарии, отправляет текст в Яндекс.Спеллер и показывает найденные опечатки. Это полезно, когда в модуле много пользовательских сообщений или документации.
Все результаты проверок выводятся в отдельной панели: ошибки, предупреждения, подсказки. Там же отображается статистика по количеству строк и символов — удобно, когда нужно оценить размер фрагмента.
Вкладка «Работа с модулем» — это место, где разработчик может быстро привести код в порядок, проверить его корректность и подготовить к вставке в конфигурацию. Она не анализирует структуру конфигурации и не строит графы — её задача другая: ускорить повседневную работу с текстом 1С-кода.

4.3. Вкладка «Поиск по модулям»
Если в «Анализаторе кода» разработчик изучает структуру конфигурации, то вкладка «Поиск по модулям» решает другую задачу — быстро найти нужный фрагмент кода во всей конфигурации, независимо от того, в каком модуле он находится. Это инструмент, который экономит часы ручного поиска и позволяет работать с конфигурацией как с единой кодовой базой.
Работа начинается с простого поля ввода. Разработчик вводит туда любую строку — имя метода, часть текста запроса, название переменной, комментарий, ключевое слово. Поиск регистронезависимый, поэтому не нужно думать о точном написании. MetaVision просматривает все функции и процедуры конфигурации и находит совпадения в их полном тексте, включая комментарии и строки. Это важно: поиск работает не по структуре, а по реальному содержимому модулей.
После запуска поиска результаты появляются в таблице. Каждая строка — это найденное совпадение, и MetaVision показывает не только объект и функцию, но и небольшой контекст вокруг найденного фрагмента. Это позволяет сразу понять, в каком месте кода находится совпадение, не открывая модуль полностью. Для больших конфигураций это критически важно: иногда нужно просмотреть десятки мест, где встречается одно и то же слово, и контекст помогает быстро отсеять лишнее.
Когда разработчик выбирает строку в таблице, в нижней части вкладки открывается полный текст функции. Код отображается с подсветкой синтаксиса, а найденный фрагмент автоматически подсвечивается и прокручивается в нужное место. Это превращает поиск в удобный навигатор: нашёл → открыл → посмотрел → перешёл к следующему совпадению.
Дополнительно MetaVision позволяет выполнять поиск уже внутри открытой функции. Над окном кода есть отдельное поле, и кнопки позволяют перемещаться между совпадениями. Все найденные фрагменты подсвечиваются, а текущий выделяется ярче — удобно, когда нужно просмотреть все вхождения переменной или метода внутри одной функции.
Вкладка «Поиск по модулям» — это инструмент, который превращает конфигурацию 1С в полноценную кодовую базу, где можно искать так же быстро, как в любой современной IDE. Она особенно полезна при анализе чужих проектов, поиске всех мест использования метода, проверке локализации, аудите безопасности или подготовке к рефакторингу.
По сути, это быстрый поиск, которого в 1С всегда не хватало.

4.4. Вкладка «Сканер проблем в коде»
Если предыдущие вкладки помогают понять структуру конфигурации и найти нужные фрагменты кода, то «Сканер проблем в коде» решает задачу другого уровня — автоматического аудита качества и безопасности. Это инструмент, который анализирует весь код конфигурации и выявляет ошибки, уязвимости и антипаттерны, которые сложно заметить вручную.
По сути, это статический анализатор для 1С, которого в платформе никогда не было.
Когда разработчик открывает вкладку, он видит набор кнопок — каждая отвечает за отдельный тип проверки. Это не просто фильтры: за каждой кнопкой стоит собственный алгоритм анализа, который проходит по всем функциям конфигурации и ищет конкретные паттерны поведения. Проверки разделены по направлениям: безопасность, многопоточность, транзакции, блокировки, плохие имена переменных и доступ к реквизитам в циклах. Такой подход позволяет сосредоточиться на конкретной проблеме, не смешивая разные типы ошибок.
Например, проверка безопасности ищет всё, что может привести к удалённому выполнению кода, SQL-инъекциям, SSRF, небезопасным вызовам или утечкам секретов. MetaVision анализирует строки, конкатенации, вызовы Вычислить(), работу с внешними обработками, динамические URL — всё, что может быть использовано злоумышленником. Это особенно важно в корпоративных системах, где ошибки безопасности могут привести к серьёзным последствиям.
Проверка многопоточности анализирует фоновые и регламентные задания. Она ищет отсутствие обработки ошибок, неправильное использование параметров сеанса, вложенные фоновые вызовы, запуск заданий в цикле, отсутствие уникальных ключей. Такие ошибки редко проявляются сразу, но могут приводить к перегрузке сервера или непредсказуемому поведению системы.
Отдельный блок посвящён транзакциям. MetaVision проверяет, корректно ли закрываются транзакции, есть ли обработка ошибок, не вызываются ли диалоги внутри транзакции, нет ли вложенных транзакций без проверки ТранзакцияАктивна(). Это те ошибки, которые в реальных проектах встречаются чаще всего и приводят к блокировкам, потерям данных или зависаниям.
Похожим образом работает проверка блокировок: она ищет вызовы Заблокировать() внутри циклов, отсутствие блокировки перед записью, рекурсивные вызовы с блокировками. Такие конструкции могут приводить к deadlock-ситуациям или резкому росту нагрузки на базу.
Есть и более «мягкая» проверка — плохие имена переменных. Она ищет короткие, бессмысленные или вводящие в заблуждение имена: a, b, tmp, var, сч, п. Это не критические ошибки, но они создают техдолг и ухудшают читаемость кода. MetaVision помогает увидеть такие места системно, а не случайно.
Последняя проверка — доступ к реквизитам через точку внутри циклов. Это классическая проблема производительности: каждый такой вызов — это обращение к базе данных. MetaVision находит такие конструкции и показывает их как потенциально критичные.
После запуска любой проверки результаты появляются в таблице. Каждая строка — это конкретная проблема: уровень опасности, тип ошибки, объект, функция и фрагмент кода. При выборе строки справа появляется подробная рекомендация по исправлению, а ниже — полный текст функции с подсветкой проблемной строки. Это позволяет не просто увидеть ошибку, но и сразу понять её контекст.
В некоторых случаях MetaVision строит граф цепочки вызовов, показывая, как ошибка «путешествует» между функциями. Это особенно полезно для транзакций и блокировок, где проблема может находиться не в той функции, где она проявляется.
Вкладка «Сканер проблем в коде» превращает анализ конфигурации в системный процесс. Вместо ручного поиска ошибок разработчик получает автоматизированный аудит, который охватывает всю конфигурацию и показывает проблемы, которые иначе могли бы остаться незамеченными. Это инструмент, который экономит время, снижает риски и повышает качество разработки.

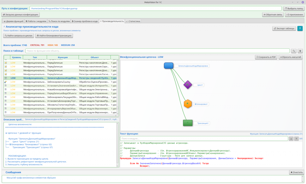
4.5. Вкладка «Производительность»
Если «Сканер проблем» отвечает за безопасность и качество кода, то вкладка «Производительность» решает другую задачу — поиск узких мест, которые замедляют работу конфигурации. Это инструмент, который анализирует код не с точки зрения ошибок, а с точки зрения того, как он влияет на скорость выполнения.
В 1С проблемы производительности часто скрыты глубоко внутри функций: запросы, выполняемые в цикле; транзакции, открытые в неправильном месте; блокировки, удерживаемые слишком долго; цепочки вызовов, которые сложно проследить вручную. MetaVision собирает эти проблемы в одном месте и показывает их в наглядном виде.
Работа начинается с выбора одного из двух режимов анализа. Первый — поиск запросов внутри циклов. Это классическая проблема: разработчик пишет цикл, а внутри него вызывает Запрос.Выполнить(). На небольших данных это незаметно, но на реальных объёмах превращается в десятки или сотни обращений к базе. MetaVision проходит по всем функциям конфигурации и ищет такие конструкции. Если запрос вложен в несколько циклов, инструмент оценивает глубину и помечает проблему как критическую. Это позволяет быстро находить места, где производительность падает из-за неправильной структуры кода.
Второй режим — анализ вложенных элементов: циклов, транзакций и блокировок. Здесь MetaVision строит цепочки вызовов между функциями и показывает, как одна конструкция влияет на другую. Например, если внутри цикла открывается транзакция, а внутри транзакции вызывается блокировка, это создаёт серьёзный риск: транзакция удерживает ресурсы, блокировка удерживает записи, а цикл повторяет это много раз. Такие ситуации сложно обнаружить вручную, особенно если логика распределена по нескольким модулям. MetaVision собирает всю цепочку и показывает её в виде графа.
Граф — ключевой элемент этой вкладки. Он отображает функции, циклы, транзакции и блокировки в виде узлов разных форм и цветов. Обычные функции — синие, проблемные — красные. Циклы, транзакции и блокировки имеют собственные геометрические обозначения, а связи между ними показывают, как именно выполняется код. Оранжевая пунктирная линия, например, означает вызов внутри цикла — потенциально опасное место. Такой визуальный подход позволяет увидеть структуру проблемы целиком, а не только отдельный фрагмент.
Когда разработчик выбирает строку в таблице результатов, MetaVision показывает код функции, подсвечивает проблемную строку и автоматически прокручивает к ней. Это позволяет сразу перейти от диаграммы к конкретному месту в модуле. Если проблема связана с цепочкой вызовов, граф помогает понять, как функция оказалась в этом контексте.
Вкладка «Производительность» — это инструмент, который позволяет увидеть конфигурацию глазами оптимизатора. Она показывает не ошибки, а поведенческие паттерны, которые приводят к медленной работе системы. Это особенно важно в больших проектах, где производительность зависит не от одной функции, а от множества мелких решений, принятых в разных частях конфигурации.
MetaVision делает эти решения видимыми. И это позволяет исправлять проблемы до того, как пользователи начнут жаловаться на «тормоза».

4.6. Вкладка «Статистика»
Если предыдущие вкладки помогают анализировать код точечно — функцию, модуль, цепочку вызовов, — то вкладка «Статистика» отвечает за другое: дать разработчику объективную картину всей конфигурации целиком. Это взгляд сверху, который позволяет понять масштаб, сложность и структуру проекта без необходимости вручную просматривать сотни объектов.
Когда разработчик открывает вкладку, MetaVision показывает агрегированную информацию, собранную по всей конфигурации: количество объектов, модулей, функций, циклов, транзакций, блокировок, запросов. Это не просто цифры — это метрики, которые позволяют оценить архитектурное состояние проекта. Например, если в конфигурации сотни функций длиной более 200 строк, это сигнал о высокой сложности и потенциальных проблемах поддержки.
Статистика представлена в виде карточек и диаграмм. Карточки дают быстрый обзор: сколько всего объектов, сколько функций, сколько элементов кода. Диаграммы показывают распределение: какие типы объектов преобладают, где сосредоточена основная логика, какие элементы встречаются чаще всего. Это помогает увидеть конфигурацию как систему, а не как набор разрозненных модулей.
Есть и таблица метаданных, которая показывает распределение объектов по типам: сколько документов, сколько справочников, сколько регистров. Это полезно при оценке архитектуры проекта: можно сразу увидеть, насколько конфигурация перегружена объектами, есть ли перекосы, насколько равномерно распределена логика.
Вкладка «Статистика» — это инструмент, который помогает принимать архитектурные решения на основе данных. Она полезна техлидам, архитекторам, аудиторам и руководителям разработки. С её помощью можно оценить сложность проекта перед наймом нового разработчика, понять динамику изменений после рефакторинга, обосновать необходимость переписывания модуля или просто увидеть, как устроена конфигурация в целом.
Если «Анализатор кода» — это микроскоп, то «Статистика» — это панорамный снимок всей системы. И вместе они дают полное понимание того, с чем предстоит работать.

5. Планы развития
Текущая версия MetaVision for 1C — это 1.0, фундамент, на котором будет строиться полноценная экосистема инструментов анализа конфигураций. Уже сейчас программа закрывает ключевые пробелы платформы 1С, но потенциал развития значительно шире.
- Поддержка нескольких конфигураций одновременно — открытие нескольких проектов параллельно, сравнение между собой, анализ зависимостей между конфигурациями и расширениями.
- Полноценная работа с расширениями — анализ модулей расширений, визуализация перекрытий, отображение конфликтов, анализ точек внедрения.
- Анализ ролей и прав доступа — визуализация ролей, анализ прав объектов, поиск избыточных или опасных разрешений, построение матриц доступа.
- Портирование табличных частей и реквизитов — отображение структуры объектов, анализ реквизитов, поиск зависимостей между реквизитами и кодом.
- Типизация функций и интеллектуальный анализ — определение типов параметров и возвращаемых значений, анализ совместимости типов, поиск ошибок, связанных с неправильным использованием данных.
- Улучшение анализа блокировок — построение графов блокировок, анализ deadlock-сценариев, определение конфликтующих объектов.
- Интеграция с CI/CD, экспорт отчётов в гибкие форматы, API для автоматизации анализа.
MetaVision for 1C — это не разовая утилита, а платформа, которая будет развиваться вместе с потребностями разработчиков.
6. Безопасность, лицензия и сообщество
🔒 Безопасность и конфиденциальность
MetaVision работает полностью локально. Код конфигурации:
-
не отправляется в интернет,
-
не анализируется на сервере,
-
не передаётся третьим лицам.
Единственная синхронизация с интернетом — проверка обновлений и отправка минимальной анонимной статистики о работе самой программы (без кода, без метаданных, без конфигурации).
Ваш код остаётся вашим. И только вашим.
📄 Открытый исходный код (лицензия MIT)
Проект распространяется под лицензией MIT. Это значит, что вы можете свободно:
-
использовать программу в личных и коммерческих проектах,
-
изучать исходный код,
-
модифицировать его под свои задачи,
-
распространять копии.
Исходный код доступен на GitHub: https://github.com/AndreyHhh/MetaVision
Хотите убедиться, что программа действительно не отправляет ваш код в интернет? Откройте репозиторий и посмотрите сами. Всё прозрачно.
💙 Почему проект важен для сообщества
MetaVision — это не просто программа. Это вклад в развитие всего 1С-сообщества.
Он делает работу разработчиков проще, быстрее и качественнее. Помогает новичкам учиться на реальных примерах, а опытным — экономить часы ручного анализа. Повышает общий уровень культуры разработки и безопасности кода.
Но есть кое-что важное.
MetaVision становится лучше только тогда, когда им пользуются. Каждое скачивание, каждый отзыв, каждое сообщение об ошибке или идея по улучшению — это топливо для развития проекта. Чем больше людей будет использовать MetaVision, тем быстрее появятся:
-
новые проверки безопасности,
-
улучшенная визуализация,
-
поддержка расширений,
-
и другие функции, о которых вы давно мечтали.
Скачайте MetaVision сегодня. Проверьте свою конфигурацию. Найдите то, что скрывалось годами. И если инструмент окажется полезным — расскажите о нём коллегам, поставьте звезду на GitHub, напишите отзыв.
Это ваш шанс не просто получить бесплатный инструмент, но и повлиять на его будущее.
Сделано с заботой о времени разработчиков 1С.
Вступайте в нашу телеграмм-группу Инфостарт