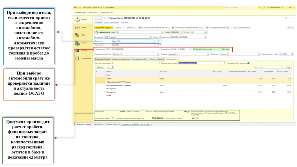
Самый главный элемент конфигурации, документ "Путевые листы", функционал которого обеспечивает максимальный контроль параметров автомобиля перед выпуском в рейс.
Так, автоматически проверяется наличие и актуальность полиса ОСАГО, проверяется остаток пробега автомобиля до замены масла.
Кроме того, при выборе автомобиля сразу наглядно видно остаток топлива в баке, показания одометра и тип используемого топлива.
Так же при заполнении маршрутной информации реализован механизм, автоматически подставляющий в следующую строку в графу "Откуда" значение графы "Куда" предыдущей строки, что значительно упрощает ввод маршрутной информации, а так же вводит дополнительный элемент контроля за правильностью и достоверностью указываемой информации.
Преимущества решения

Небольшая стоимость
Конфигурация обеспечивает больший функционал за меньшие деньги

Соответствие Законодательству
Регулярно проверяются изменения в законодательстве Российской Федерации в части правильности расчета нормативного расхода топлива транспортных средств

Качественная поддержка
Регулярный выпуск обновлений конфигурации
Функционал конфигурации "Учет путевых листов и ГСМ"
В Конфигурации реализован функционал в части создания путевых листов для легковых и грузовых автомобилей, а так же автобусов.
Кроме того, конфигурация позволяет вести полноценный каталог (справочник) запчастей для автомобилей благодаря расширенному справочнику "Номенклатура"
Ведется учет:
- Пробега
- Расхода топлива
- Остатков топлива
- Затрат на техническое обслуживание
- Актуальности полисов ОСАГО
- Своевременности замены моторного масла и регламентных работ

Технические требования
Проверка работоспособности:
- Конфигурация разработана на 1С:Предприятие 8.3 (8.3.18.1208);
- Протестирована на 1С:Предприятие 8.3 (8.3.27.1859);
- А также проверена на новейшей платформе 1С:Предприятие 8.5 (8.5.1.1087).
Новое в версии v.1.8.3.6.1:
- Обновление добавляет в документ "Путевые листы" небольшую обработку "Карты" в которой воспользовавшись картами Яндекса или Гугла можно построить маршрут, узнать его длительность (километраж) и, скопировав адреса и километраж в соответствующие поля, вставить их уже в документ "Путевые листы". Для этого на форме появились специальные кнопки, а также контекстное меню с соответствующим функционалом;
- В обновление вошла правка печатных форм - теперь в поле "Организация" выводится полная информация об организации;
- Обновление включено в состав архива с конфигурацией.
Новое в версии v.1.8.3.6.2:
- Обновление добавляет справочник "Маршруты движения" - теперь можно создать наиболее частые маршруты и быстро подставлять их в путевой лист. При этом подставляется километраж, а также автоматически рассчитывается расход топлива. Это существенно экономит время на подготовку путевого листа и упрощает работу с программой;
- Обновление включено в состав архива с конфигурацией.
Код открыт.
Остались вопросы?
Для получения дополнительной информации и помощи в настройке модуля под нужды вашего бизнеса — оставьте заявку
