1. Проблематика
Можно выделить несколько направлений для использования PlantUML:
- Анализ чужого кода;
- Обратная разработка (reverse engineering) собственного кода при:
- Его возрастающей сложности;
- Возвращении к собственному коду спустя продолжительное время после написания (фактор забывания);
- Наглядное проектирование;
2. Методика
В качестве методики анализа и документирования выбраны UML диаграммы:
- Прецедентов использования (use case diagram). Позволяют увидеть функциональные требования к системе.
- Классов (class diagram). Позволяют увидеть структуру метаданных и API.
- Последовательности (sequence diagram). Позволяют отследить цепочки вызовов операций кода.
3. Структура
Представим документацию набором html-страниц с UML-диаграммами.
3.1. Главная страница
Главную (стартовую) страницу документации назовём "Описание прикладного решения".
Её структура:
- Назначение решения. Описывает концепцию конфигурации.
- Прецеденты использования. Содержит функциональные требования к информационной системе.
Пример:

- Функциональные возможности. Расширенное описание функциональных возможностей, покрывающих прецеденты использования.
- UI. Содержит внешний вид ключевых форм
- Версия платформы 1С, на которой работает прикладное решение.
3.2. Страница прецедента использования
Содержит реализацию одного функционального требования.
Структура страницы:
- Проектное решение
- Структура метаданных и API. Реализуется UML диаграммой классов (class diagram).
Пример:

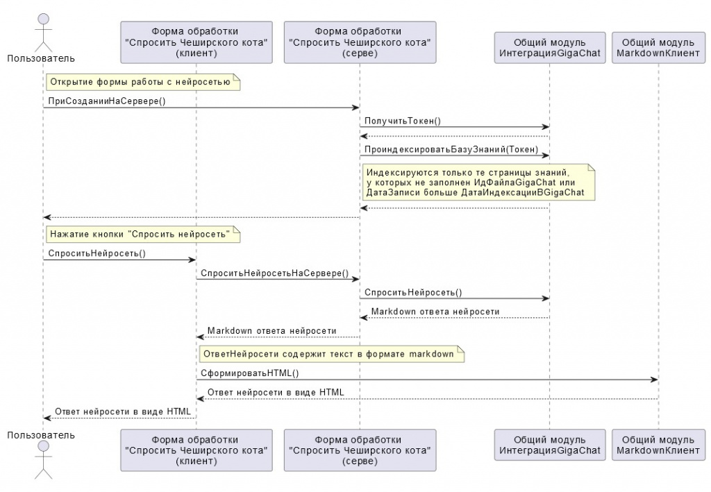
- Последовательность вызова кода. Реализуется UML диаграммой последовательности (sequence diagram).
Пример:

- Руководство пользователя. Содержит описание реализации прецедента с точки зрения пользовательской функциональности.
4. Резюме
Применение PlantUML позволяет качественно анализировать и документировать код, наглядно описывать функциональные требования, структуру метаданных, API и последовательности вызова кода.
5. Инструментарий
Практику применения PlantUML для анализа и документирования кода автоматизирует мой проект "Чеширский кот: База знаний из Зазеркалья". Выгрузка .dt файла базы данных проекта содержит много примеров PlantUML диаграмм с исходным кодом, используемым для самодокументирования "Чеширского кота".
Вступайте в нашу телеграмм-группу Инфостарт