Обновление для конфигурации 1С: Управление торговлей 10.3 на новую ставку НДС 22% НДС 7% НДС 5%
Архив содержит два файла:
UT_10_3_88_3_NDS22_5_7_Update.cf - обновление для конфигурации
УПД 1096 2026 УТ10 10.3.88.epf - внешняя печатная форма УПД 2026
Обновление происходит в режиме "Сравнения и объединения".
Инструкция:
1. Сделать резервную копию
2. Если конфигурация на поддержке, то включаем режим изменения конфигурации
(в конфигураторе меню: "Конфигурация" - "Поддержка" - "Настройка поддержки" и включить возможность изменения)
3. Меню: "Конфигурация" - "Сравнить, объединить с конфигурацией из файла" выбираем файл UT_10_3_88_3_NDS22_5_7_Update.cf
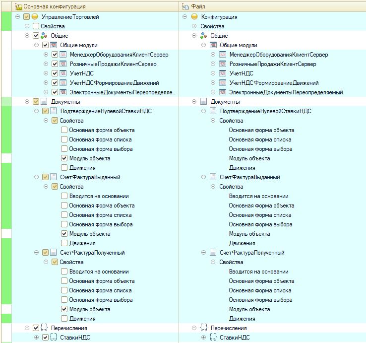
4. В окне сравнения и объединения снимаем галки со всей конфигурации и отмечаем как показано на картинках:
Для удобства можно установить фильтр "Показывать отличия в конфигурациях"
С фильтром "Показывать присутствующие только в файле" можно отметить обработку "Помощник замены ставки НДС 22%" и новые значения ставки НДС
Обновление сделано в виде cf файла с только измененными объектами с открытым кодом.
Вступайте в нашу телеграмм-группу Инфостарт
