Отладка внешних печатных форм и обработок

23.02.26

Разработка - Инструментарий разработчика

Для отладки внешних печатных форм и обработок, которые используют команды на формах документов.

Файлы

ВНИМАНИЕ: Файлы из Базы знаний - это исходный код разработки. Это примеры решения задач, шаблоны, заготовки, "строительные материалы" для учетной системы. Файлы ориентированы на специалистов 1С, которые могут разобраться в коде и оптимизировать программу для запуска в базе данных. Гарантии работоспособности нет. Возврата нет. Технической поддержки нет.

Наименование Скачано Купить файл
Отладка внешних печатных форм и обработок
.7z 113,33Kb
4 6 200 руб. Купить

Подписка PRO — скачивайте любые файлы со скидкой до 85% из Базы знаний

Оформите подписку на компанию для решения рабочих задач

Оформить подписку и скачать решение со скидкой

Вы можете заказать платную доработку или адаптацию этой разработки под вашу конфигурацию на «Бирже заказов».

  • 0% комиссии — оплата напрямую исполнителю;
  • Исполнители любого масштаба — от отдельных специалистов до команд под проект;
  • Прямой обмен контактами между заказчиком и исполнителем;
  • Безопасная сделка — при необходимости;
  • Рейтинги, кейсы и прозрачная система откликов.

Отладка внешних печатных форм и обработок вызывает определенные трудности. Для решения этой проблемы, в конфигурациях с использованием БСП(Библиотеки стандартных подсистем), можно использовать данное расширение. 

Порядок действий:

1. Помещаем в базу расширение. ВАЖНО!!! Убираем флаг «Безопасный режим».

2. Добавляем в базу внешнюю обработку\внешнюю печатную форму.

3. Добавляем в расширение эту обработку\внешнюю печатную форму.

ВАЖНО!!! Имя обработки должно совпадать с Имя Объекта.

Если у обработки есть какие либо реквизиты или табличные части — заимствуем в расширение эти типы из основной конфигурации.

4. После обновления базы — можно выполнять отладку

 

При необходимости в обработке в расширении можно вносить правки, затем сохранить ее в файл и загрузить в базу.

После отладки не забудьте отключить расширение.

Тестировалось на

  • Конфигурации УТ 11 11.5.25.80 И БП 8.3.0.192.25
  • Платформа 1С:Предприятие 8.3 (8.3.27.1859)
  • БСП 3.1.11.366

 

Если отладка не работает, проверьте:

- для серверного варианта работы — включена ли отладка на сервере

- флаг расширения «Безопасный режим»

Вступайте в нашу телеграмм-группу Инфостарт

расширение обработка внешняя печатная форма

См. также

Инструментарий разработчика Чистка данных Свертка базы Инструменты администратора БД Системный администратор Программист Руководитель проекта 1С:Предприятие 8 1С:ERP Управление предприятием 2 1С:Бухгалтерия 3.0 1С:Управление торговлей 11 1С:Комплексная автоматизация 2.х 1С:Управление нашей фирмой 3.0 Россия Платные (руб)

Инструмент представляет собой обработку для проведения свёртки или обрезки баз данных. Работает на ЛЮБЫХ конфигурациях (УТ, БП, ERP, УНФ, КА и т.д.). Поддерживаются серверные и файловые базы, управляемые и обычные формы. Может выполнять свертку одновременно в несколько потоков. А так же автоматически, без непосредственного участия пользователя. Решение в Реестре отечественного ПО

24900 руб.

20.08.2024    68705    360    164    

315

Инструментарий разработчика Роли и права Запросы СКД Программист Руководитель проекта 1С:Предприятие 8 Платные (руб)

Инструменты для разработчиков 1С 8.3: Infostart Toolkit. Автоматизация и ускорение разработки на управляемых формах. Легкость работы с 1С.

16500 руб.

02.09.2020    259155    1430    421    

1165

Пакетная печать Печатные формы Инструментарий разработчика Программист 1С:Предприятие 8 Платные (руб)

Расширение для создания и редактирования печатных форм в системе 1С:Предприятие 8.3. Благодаря конструктору можно значительно снизить затраты времени на разработку печатных форм, повысить качество и прозрачность разработки, а также навести порядок в многообразии корпоративных печатных форм. Обновление версии от 21.04.26

22570 руб.

06.10.2023    38332    107    46    

122

Инструментарий разработчика Нейросети Платные (руб)

Первые попытки разработки на 1С с использованием больших языковых моделей (LLM) могут разочаровать. LLMки сильно галлюцинируют, потому что не знают устройства конфигураций 1С, не знают нюансов синтаксиса. Но если дать им подсказки с помощью MCP, то результат получается кардинально лучше. Далее в публикации: MCP для поиска по метаданным 1С, справке синтакс-помощника и проверки синтаксиса.

15250 руб.

25.08.2025    55433    111    29    

123

Мастера заполнения Поиск данных Инструментарий разработчика Подбор и обработка объектов 1С 8.3 1С 8.5 Платные (руб)

Infostart MagicInput улучшает подбор в полях ввода 1С: ищет по любой части названия и по нескольким ключевым фрагментам, распознаёт ввод в другой раскладке и показывает иконки/статусы объектов прямо в списке. Поддерживает вставку навигационной ссылки/представления документа для автоподбора; для разработчиков доступны поиск по GUID и полному имени предопределённого. Работает в управляемых формах и подключается в большинстве конфигураций 1С 8.3/8.5.

6000 руб.

25.02.2026    3735    14    1    

16

Инструменты администратора БД Инструментарий разработчика Роли и права Программист 1С:Предприятие 8 1C:Бухгалтерия Россия Платные (руб)

Расширение позволяет без изменения кода конфигурации выполнять проверки при вводе данных, скрывать от пользователя недоступные ему данные, выполнять код в обработчиках. Не изменяет данные конфигурации, легко устанавливается практически на любую конфигурацию на управляемых формах.

17000 руб.

10.11.2023    25335    93    46    

102

Инструментарий разработчика Программист 1С:Предприятие 8 Платные (руб)

Инструмент для написания и отладки кода в режиме «1С:Предприятие». Представляет собой консоль кода с возможностью пошаговой отладки, просмотра значений переменных любых типов, использования процедур и функций, просмотра стека вызовов, вычисления произвольных выражений на встроенном языке в контексте точки останова, синтаксического контроля и остановки по ошибке. В консоли используется удобный редактор кода с подсветкой, контекстной подсказкой, возможностью вызова конструкторов запроса и форматной строки. 1.3.11 Доработан механизм контекстной подсказки по метаданным

9500 руб.

17.05.2024    52983    182    63    

216
Комментарии
Подписаться на ответы Инфостарт бот Сортировка: Древо развёрнутое
Свернуть все
1. tormozit 7377 23.02.26 17:30 Сейчас в теме
Картинки отображаются в ужатом виде (невозможно текст прочитать). И уже не первый раз такое вижу в свежих публикациях разных авторов. Видимо поломался код сайта.
2. zavsom 112 24.02.26 10:13 Сейчас в теме
ну там на самом деле все просто - берем расширение это, в него закидываем наши проблемные внешние формы, те , которые трудно отладить как простые обработки, имя объекта в этих внешних формах должно совпадать с именем обработки, которую мы помещаем в расширение, потом открываем в расширении эту обработку, ставим на нее точку останова, добавляем в самой программе в раздел дополнительные печатные формы и обработки эту форму/обработку и проверяем как она должна работать на каком нибудь документе, если это упд или счет-оферта или еще что то, а она отработает точку останова и дальше пройдетесь по проблемному алгоритму, но уже в расширении.
3. zavsom 112 24.02.26 10:18 Сейчас в теме
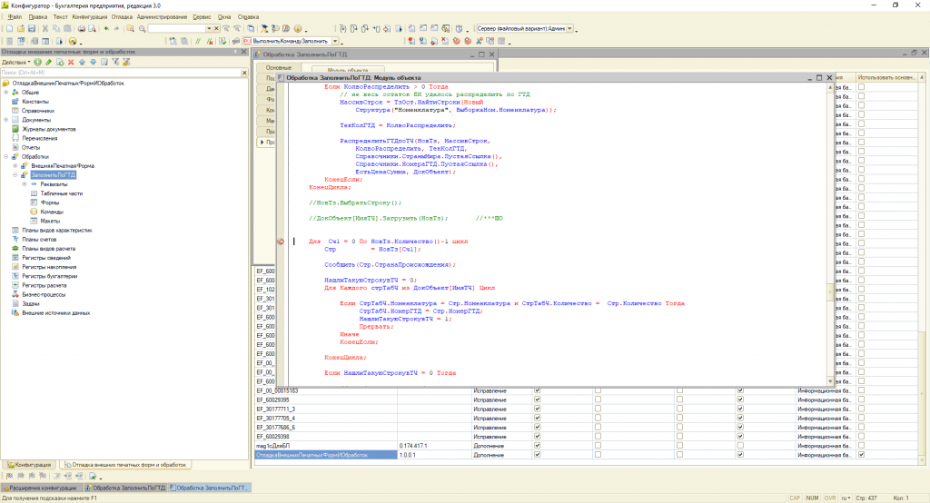
вот ,например, я скачал на инфостарте обработку распределения гтд по фифо, и мне захотелось узнать поподробнее как она будет создавать новую строку номенклатуры и что в ней будет происходить с колличеством, например было 10 штук турецкого товара с гтд в котором сначала было 7 шт , а потом 5шт , по задумке должна страка превратиться в две строки с количеством 7 и 3 , так? Так! Но тут надо бы проверить так ли это на самом деле реализовано, вот я ставлю точку останова и смотрю...
Для отправки сообщения требуется регистрация/авторизация